我们公司买了一个国外的三方设备,我们要读写他们的参数,他支持的协议是MODBUSTCP/IP协议。目前我是用1215CPU作为客户端,使用的指令是MB_CLIENT指令进线读取。首先我是进行仿真,用MODBUSSALVE软件先进行仿真,但是通讯不上,那个指令没有通过,一直ERROR,不知道什么原因。我的程序和配置在下面图片中。
问题补充:
分多次读写不要用到轮询么我邮件是461585559@qq.com麻烦各位老师有案例发到我邮箱,多谢了
最佳答案
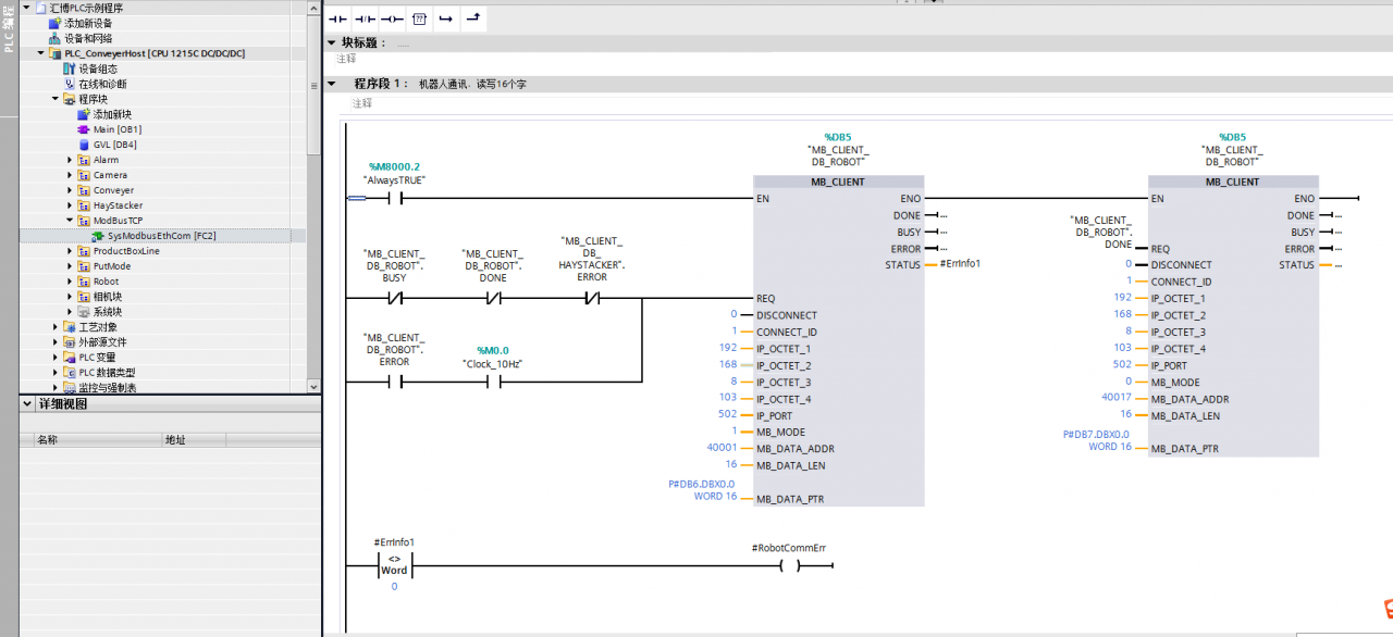
给你看下之前做的项目配置。
图片说明:
CEda2519358b155f12baa765204bdd79
提问者对于答案的评价:
谢谢,你那个给了我提示
专家置评
已阅,最佳答案正确。