当前位置: 主页 > PLC控制

我的1511跟别的设备通过以太网TCP进行连接的时候没有收到报文

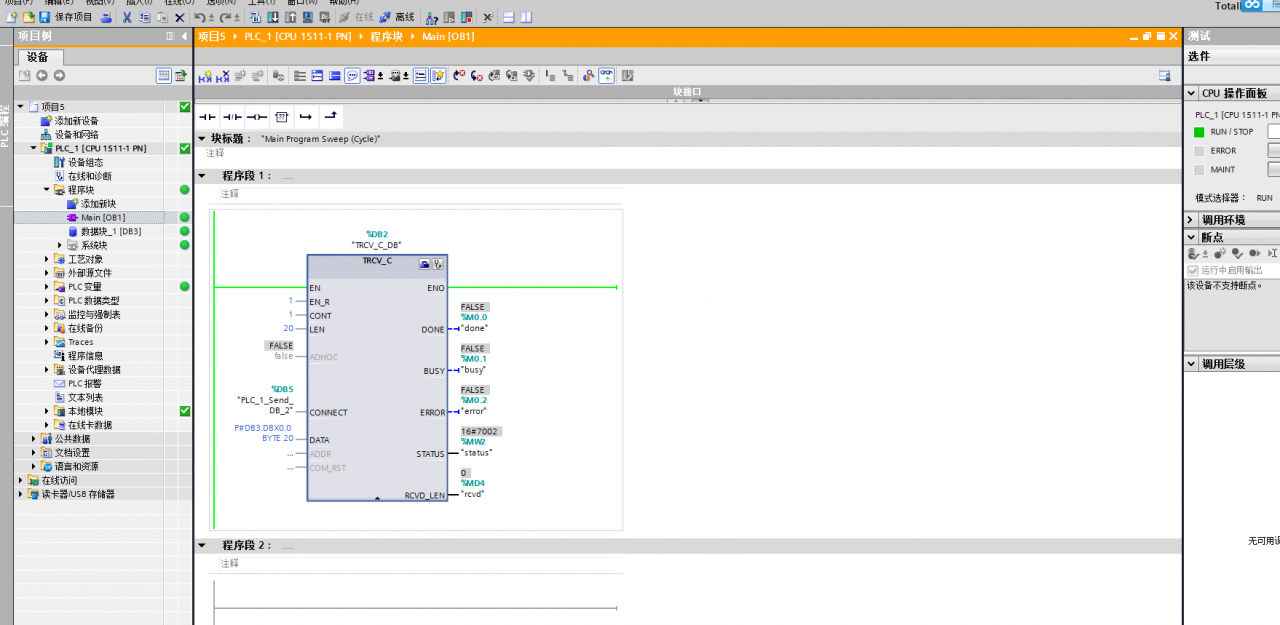
1511跟别的设备通过以太网TCP协议进行通讯的时候,那个设备发数,1511接收数据但是在接受的数据块中没有接收到任何数据不知道是什么原因,程序如下,我的哪里弄错了,为什么没有数据变化

图片说明:

我的1511跟别的设备通过以太网TCP进行连接的时候没有收到报文65d88a1afCEa73fe8567208320847e28 我的1511跟别的设备通过以太网TCP进行连接的时候没有收到报文我的1511跟别的设备通过以太网TCP进行连接的时候没有收到报文 我的1511跟别的设备通过以太网TCP进行连接的时候没有收到报文我的1511跟别的设备通过以太网TCP进行连接的时候没有收到报文 433e7b1697ae8a2b16f223effd08eBF3我的1511跟别的设备通过以太网TCP进行连接的时候没有收到报文

最佳答案

adhoc输入设成true
adhoc=true有不管多少字节都接收
adhoc=false满20字节才接收

提问者对于答案的评价:
谢谢

  • 关注微信

猜你喜欢

微信公众号